Newsletter subscription example in OpenShift Serverless Logic

This example demonstrates a few features powered by the OpenShift Serverless Logic following the Serverless Workflow specification including:

  • REST Services calls via OpenAPI definitions

  • Pause and resume of a given workflow instance

  • Consuming and producing CloudEvents

In a Knative environment, the services involved in this use case can be scaled to zero and resume from the exact stage it was, saving cluster resources in the process.

The figure below illustrates the overall architecture of this use case.

Architecture
  1. Once a new subscription request comes, the flow will evaluate if it’s not already subscribed.

  2. If not, it will attempt to subscribe to the newsletter, the new user and wait for the confirmation.

  3. Once a new event containing the confirmation arrives, the flow will resume and proceed with the new user subscription.

  4. Subscriptions not confirmed during a configured period are considered timed-out and automatically removed from the system.

  5. By the end, a new event containing the details of the subscription is broadcast in the environment, so other actors can react to it.

Here we have the Newsletter Subscription workflow:

Workflow
Figure 1. newsletter-subscription-flow workflow
Newsletter subscription flow workflow definition
{
  "id": "subscription_flow",
  "dataInputSchema": "subscription-schema.json",
  "specVersion": "0.8",
  "version": "1.0",
  "start": "VerifyEmail",
  "events": [
    {
      "kind": "produced",
      "type": "new.subscription",
      "name": "NewSubscriptionEvent"
    },
    {
      "kind": "consumed",
      "type": "confirm.subscription",
      "name": "ConfirmSubscriptionEvent"
    }
  ],
  "functions": [
    {
      "name": "subscribeToNewsletter",
      "operation": "specs/subscription-service.yaml#subscribe"
    },
    {
      "name": "confirmSubscription",
      "operation": "specs/subscription-service.yaml#confirm"
    },
    {
      "name": "deleteSubscription",
      "operation": "specs/subscription-service.yaml#delete"
    },
    {
      "name": "verifyEmail",
      "operation": "specs/subscription-service.yaml#verify"
    }
  ],
  "states": [
    {
      "name": "VerifyEmail",
      "type": "operation",
      "actions": [
        {
          "functionRef": {
            "refName": "verifyEmail",
            "arguments": {
              "email": "${ .email }"
            }
          }
        }
      ],
      "transition": {
        "nextState": "ExitIfEmailExists"
      }
    },
    {
      "name": "ExitIfEmailExists",
      "type": "switch",
      "dataConditions": [
        {
          "condition": "${ .emailExists == true }",
          "transition": {
            "nextState": "NoSubscription"
          }
        },
        {
          "condition": "${ .emailExists == false }",
          "transition": {
            "nextState": "SubscribeAndWaitForConfirmation"
          }
        }
      ]
    },
    {
      "name": "SubscribeAndWaitForConfirmation",
      "type": "callback",
      "action": {
        "functionRef": {
          "refName": "subscribeToNewsletter",
          "arguments": {
            "email": "${ .email }",
            "id": "$WORKFLOW.instanceId",
            "name": "${ .name }"
          }
        }
      },
      "eventRef": "ConfirmSubscriptionEvent",
      "transition": {
        "nextState": "CheckConfirmation"
      },
      "timeouts": {
        "eventTimeout": "PT3M"
      }
    },
    {
      "name" : "CheckConfirmation",
      "type" : "switch",
      "dataConditions": [
        {
          "condition": "${ .confirmed == true }",
          "transition": "ConfirmSubscription"
        }
      ],
      "defaultCondition": {
        "transition": "DeleteSubscription"
      }
    },
    {
      "name": "ConfirmSubscription",
      "type": "operation",
      "actions": [
        {
          "functionRef": {
            "refName": "confirmSubscription",
            "arguments": {
              "email": "${ .email }",
              "id": "$WORKFLOW.instanceId",
              "name": "${ .name }"
            }
          }
        }
      ],
      "end": {
        "produceEvents": [
          {
            "eventRef": "NewSubscriptionEvent"
          }
        ],
        "terminate": true
      }
    },
    {
      "name": "DeleteSubscription",
      "type": "operation",
      "actions": [
        {
          "functionRef": {
            "refName": "deleteSubscription",
            "arguments": {
              "id": "$WORKFLOW.instanceId"
            }
          }
        }
      ],
      "end": true
    },
    {
      "name": "NoSubscription",
      "type": "inject",
      "data": {
        "subscribed": true
      },
      "end": true
    }
  ]
}

The newsletter-subscription example involves two services:

  • Newsletter subscription application. It allows you to create new subscriptions and runs the workflow.

  • Newsletter subscription Backend. It allows you to see the pending and approved subscriptions

Both services provide specific user interfaces to allow to track what’s going on with the subscriptions

The User Interface

As a Quarkus project, you can place the UI resources in the src/main/resources/META-INF/resources folder.

The Newsletter Subscription Application (subscription-flow) has a user interface to interact with the workflow without having to rely on the command line to push events or make HTTP requests:

The used resources are available at Newsletter Subscription Application flow UI resources.

Newsletter subscription UI
Figure 2. Newsletter subscription user interface

The Newsletter Subscription backend (subscription-service) has a user interface to see the state of the existing subscriptions

The used resources are available at Subscription service UI resources.

Newsletter subscription backend UI
Figure 3. Newsletter subscription backend user interface

Executing the workflows

In a command terminal, clone the kogito-examples repository, navigate to the cloned directory, and follow these steps:

git clone https://github.com/kiegroup/kogito-examples.git

cd kogito-examples/serverless-workflow-examples/serverless-workflow-newsletter-subscription

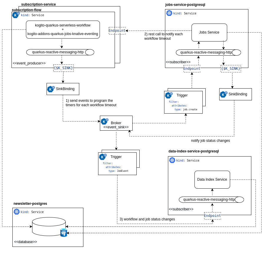
Architecture

The following diagram shows the architecture for this use case:

  1. Whenever a workflow needs to program a timer for a given timeout, a cloud event is sent to the job service for that purpose.

  2. When a timer is overdue, a rest call is executed to notify the workflow, which then must execute according to the given state semantic.

  3. Workflow and job status changes are propagated to the data index service via cloud events.

newsletter subscription Architecture
Figure 4. Knative Workflow with Job Service architecture
  • subscription-flow: Is the Quarkus Workflow Project that contains the workflows that must be maven built, and deployed into the kubernetes cluster.

  • subscription-service: Is the Quarkus Workflow Project that contains the backend operations, that must be maven built, and deployed into the kubernetes cluster.

  • jobs-service-postresql: Is the job service that will be deployed into the kubernetes cluster.

  • data-index-service-postgresql: Is the data index service that will be deployed into the kubernetes cluster.

  • timeouts-showcase-database: Is the PostgreSQL instance that will be deployed into the kubernetes cluster.

For simplification purposes, a single database instance is used for both services to store the information about the workflow instances, and the timers. However, in a production environment, it is recommended to have independent database instances.

For more information about Knative eventing outgoing CloudEvents over HTTP, see Consuming and producing events on Knative Eventing in Quarkus.

Found an issue?

If you find an issue or any misleading information, please feel free to report it here. We really appreciate it!